Camstar技术简单介绍
以下内容基于Camstar 6.9版本,在之后的版本中,实现方式有所改变,基本处理逻辑没有变化
Camstar 数据流向图
Camstar Portal:Camstar 的Portal网站,位于Camstar 安装目录下的Camtsar Portal目录,http访问地址为“服务器地址/CamstarPortal”,这是一个C#的网站项目,可以用VS打开。
Camstar WCF Service:位于Camstar安装目录下的Camstar WCF Services目录,是一个C# 的WCF Service 。
InSiteProxyService: 位于Camstar安装目录下的InSite Server目录,是InSiteXMLServer的代理服务。
InSiteXMLServer: Designer服务真正的执行位置,位于Camstar安装目录下的InSite Server目录(猜测:可能利用mdb文件的内容运用类似反射的技术来构建Designer对象,Method的执行过程也可以通过自定义函数进行一定程度的了解)

下面进行数据流向图中执行内容的介绍
Camstar Portal
首先获取页面控件上的数据(如何获取控件上的数据后面再介绍),然后通过Camstar.WCFClient.dll和Camstar.WCFClientBase.dll访问WCF Service 间接执行InsiteXMLServer(也就是执行designer的内容),接受WCF Service返回的结果信息,显示到Portal页面。

备注:通过了解WCF Service的内容,我们可以知道在哪些情况下,更新designer需要勾选Generate WCF Service
控制台程序通过引用Camstar.WCFClient.dll和Camstar.WCFClientBase.dll以及添加WCF的配置信息可以非常方便调用WCFService,配置文件请根据Camstar Portal目录下的Endpoint.config文件以及WCF Service的IP地址自行修改。
WCF服务可以分为四大类:分别是Designer服务,query服务,Label服务以及Authentication服务。
Designer服务中常用的又分为两类:shopfloor,maintenance;shpfloor是指车间操作的服务,Maintenance是指建模的服务。WCF Service Object与designer的服务中的字段是一一对应的。下面提供调用Designer服务的实例。
执行shopfloor服务
例如执行MoveStd

这是一个简单的示例,上面的代码将执行designer的MoveStd服务。

上图所示是获取MoveStd服务中Container的下拉选择值的代码。
执行服务所需要的数据是与Designer的服务中定义的字段相对应的。
Service实例还有许多其它的方法,例如RollBackTransaction以及与Designer中服务的Method一一对应的方法等等,具体使用方式与效果。
执行Maintenance服务
例如执行MfgOrderMaint
1.2.1新建工单2019041101

1.2.2将工单2019041201的名称改为2019041101

在Camstar.WebPortal.WCFUtilities.dll中提供了更加通用的用法如下图所示,耦合度更低,这些方法在ES_ModelingBModelingBase.cs中有使用。

Query服务

Lable服务

更加详细用法请查看Camstar.WCFClient.dll和Camstar.WCFClientBase.dll。
Camstar WCF Service
WCF Service 将Portal传递的WCF Service Object生成XML,发送到InSiteProxyService,同时负责将InSiteProxyService返回的XML数据解析为WCF Service对象,WCF Service也就有Log功能,默认是关闭,可通过配置文件进行配置。
代码片段:

生成XML

解析XML
InSiteProxyService
InSIteProxyService主要通过控制启动多个InSiteXMLService进程,来响应并发的XML请求,对XML数据不会进行处理,占用2881端口,并不会执行designer服务,也不会处理XML,但会进行XML的转发,主要是进行性能控制,通过一定的规则(规则可通过·InSiteProxyService.exe.config文件进行简单的配置)动态控制InSiteXMLServer进程的启动和销毁。
InSiteXMLService
这个程序实际上执行的是designer的服务,与数据库进行交互,因此我将使用designer内容来介绍这个程序。
Designer中的**Configurable data objects(简称CDO)**类似面向对象编程中的类,所有CDO间接或直接继承BaseObject,BaseObject中定义所有CDO通用的Field和Method,**NamedDataObject(简称NDO)**继承自BaseObject;而NamedDataObject又是所有NDO的父类,在BaseObject的基础上新增了所有NDO通用的Field和Method。
在shopfloor service中定义了所有shopfloor服务通用的Method,而在shopfloor下添加的服务都会继承shopfloor的所有field和method。
正因为Designer的CDO具有这些特性,我们完全可以将Designer认为是一个面向对象的MES系统。

根据上面介绍的WCF service的内容,我们可以知道整个MES系统对外开放的类就是Service以及service的子类,而其中Maintenance就是建模NDO和RDO对外提供的接口,每一个NDO或者RDO对象都拥有一个唯一的maint服务,通过这个maint服务我们可以新增修改删除对应的NDO或者RDO;
Shopfloor就是所有车间服务对外提供的接口,例如MoveStd服务,Start服务等等都是shopfloor的子类。
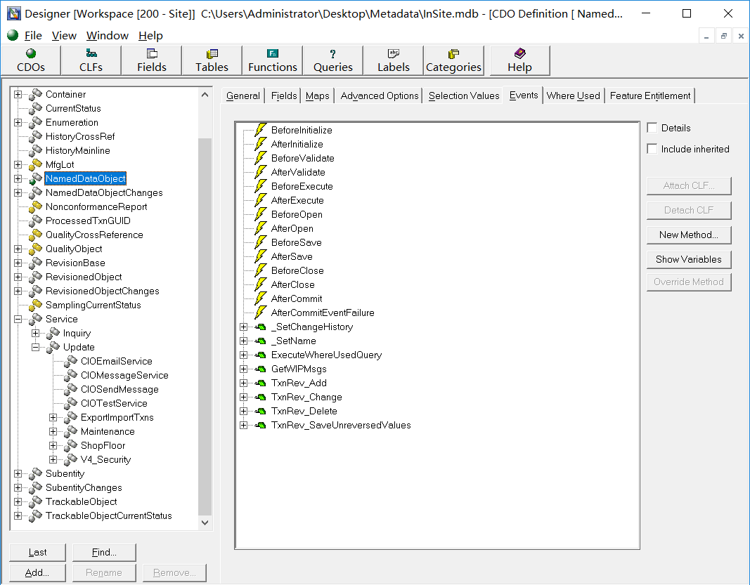
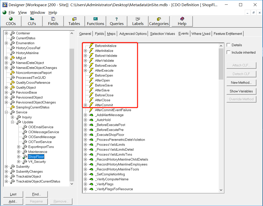
而所有service的执行都是从上往下执行下图所示的Event。

我们完全可以通过查看每个service类(Service CDO)的field和method,来了解每个服务所做的事情。
但designer的信息,可读性很差。先简单介绍下,具体的得慢慢了解。

BaseObject:所有CDO的父类
Constants:声明常用的枚举类型字段,可以在其它CDO中,通过”Constans.字段名称”使用(主要用于shopfloor service),类似C#中的static修饰的字段。
Enumeration下:定义所有的枚举类CDO。
NamedDataObject下:通过名称来区分唯一性的建模对象,一般NDO都会设置对应的数据库,类似C#的实体类,与数据库的表具有映射关系。例如产线MfgLine,工单MfgOrder,工厂Factory等都是属于NDO。
RevisonBase/RevisionObject下:简称RDO,通过名称加版本号来区分唯一性的建模对象,与NDO类似,也属于实体类,与数据库的表有映射关系,因为它具有版本的性质,因此使用RevisionBase定义对象名称,RevisionObject来定义不同版本,这两个类是一定同时存在的。例如产品Product,ERPBOM,工作流workflow等都是具有版本性质的建模对象,因此都继承自RDO中。
NameDataObjectChanges:This CDO holds the changes that are being made to the Object until the user decides to make them permanent。上面这是CDO的描述(我的理解是:防止用户直接修改NDO本身,先在changes中保存需要修改的值,然后再将信息记录到NDO去,或许是出于安全性考虑,或许是减少数据的传输。
RevisionObjectChanges:同上。
Subentity:定义列表字段
SubentityChanges : 同上
Container:抽象的概念,上面所说的NDO,RDO,大多数就是为这个对象服务。它代表实际生产中的某一个产品或者某一个批次,它可以实际存在,也可以是虚拟的。
CurrentStatus:记录container的当前状态,如位于哪个工作流,哪个工序等等,
Service:定义所有的服务,其中Maintenance服务对NDO,RDO对象进行修改,Shopfloor服务对container、Resource等进行操作。
HistoryMainline:历史记录表,记录一些简单历史,哪个用户在什么时候执行哪个服务等等一些简单的信息。
还有一个需要特别指出的是,Designer默认将shopfloor服务的更加详细的历史保存在ServiceHistorySummary下(通过继承ServiceHistorySummary来定义服务对应的历史HistorySummary),当这个历史记录满足不了我们的需求,我们可以扩展HistoryDetails,
HistoryDetails默认是在ServiceHistoryDetails CDO下·。

Event与Method
Designer中任何一个CDO所包含的所有Method,均在CDO本身的Events和当前CDO的Field的Events中;所有method和Event都可以被继承,被重写,暂时没见过重载的用法。
例如:Shopfloor中就定义了大量Method,并且被绑定Event的方法调用,用来做创建历史等等操作。CDO的Field也可以通过Event绑定Method,如图,常用OnGetValue,SelectValueEx

总结:designer设计的是一个面向对象的MES系统,每一个CDO都是一个类,类的字段、方法都可以被继承、重写;NDO、RDO是一些实体类,与数据库直接关联,定义产线、产品、工单、工序、工作流等等类,Container是整个MES系统的核心,是定义实际生产中的一个批次或一个产品(自行理解)等等的一个类,Service(Service以及Service的子类)是整个MES系统对外开放的类,直接或间接继承Service创建一个新的Service,都会生成一个对应的WCF Service,通过访问WCF Service,间接访问Designer中的Service,继而操纵Container、NDO、RDO等CDO的数据。
介绍Designer的界面
CDOs是Designer的核心

在CLFs中创建method的内容,供CDO和CDO的Field使用

Fields中包含所有的字段信息
创建新的CDO,会自动创建Object类型的字段信息,当在CDO使用某种类型的字段时,就是通过选择Fields中的信息实现。

Tables中是所有表的信息
绝大部分与CDO都有对应关系,table中column也与对应CDO中的字段有对应关系。

Functions是理解Designer的设计的MES系统所执行的内容的关键
任何CLF都是由Function组成,Function的功能就是进行逻辑控制、数据处理以及创建CDO对象等,如if,else,foreach,FilterList,CreateCDO等,Function以一种特殊的方式实现,高级编程语言的逻辑控制和处理,如果感兴趣可以看看自定义Function的开发,Function开发原理是com组件开发,网上有资料。

Queries定义所有的查询语句,
这些查询语句有简单的SQL查询,也有需要利用占位符原理处理的SQL查询,还有一些更加特殊的用法,专属于Designer的查询语句,在使用的时候会进行更加特殊的处理,在查询语句中的$MfgOrder.Qty会被替换MfgOrder
CDO对应的Table中Qty字段在对应的column,还有一种用法是@fieldheader:name=“OrderStatus”:label=MfgOrder_OrderStatus,主要用于做查询语句中的别名)。

Labels
键值对,在CDO中可以使用,在portal显示控件时也会用到,portal控件以及service里面的使用实例,例如ErrorLabelName的赋值。

Categories
Tables分类,分类规则的话,就看官方文档,创建NDO时,默认Table的分类就是Modeling。

以上所有内容基本上是个人理解,难免有不严谨的地方,请谅解,一切以程序代码、程序执行结果以及官方文档为准,稍微了解一下里面的内容,自己结合实际慢慢去理解。

